Waste to Energy / Biogas Project Finance Model
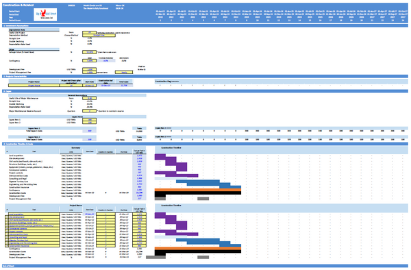
Waste to Energy Biogas Project Finance Model presents the business case of an investment in the construction of a biomass processing plant and the sale of the energy generated from it, as well as by products from the process. The model generates the three financial statements as well as the cash flows and calculates the relevant metrics (cash on cash, Internal Rate of Return, payback period, Net Present Value, Debt Service Coverage Ratio, Loan Life Coverage Ratio, Weighted Average Loan Life). The financing options for the project include 2 senior tranches, 1 junior tranche, as well as a working capital facility and of course equity funding from investors.
The model generates:
1) Three financial statements (profit & loss, balance sheet and cash flow)
2) Valuation using free cash flows
3) Returns and KPIs
4) Breakeven analysis
5) Margins, ratios, and feasibility metrics
6) Three scenarios to stress test the plan in the "Scenarios" tab
7) Executive Summary tab which aggregates the most important metrics of the model.